
Wholesale procurement of thermal printheads involves five variables that determine whether a bulk order delivers the expected cost savings or creates downstream operational problems: minimum order quantity structure, lead time by supply chain tier, pre-shipment quality inspection protocol, payment terms relative to supplier risk profile, and packaging specification for ESD-sensitive components. Missing any one of these in the RFQ stage consistently produces either overpayment, delayed production schedules, or incoming inspection failures that require costly return shipments.
This guide provides the complete procurement framework for thermal printhead bulk orders — from initial supplier qualification through delivery acceptance.
1. MOQ Standards: What to Expect by Supplier Type
Minimum order quantity for thermal printheads varies by supply chain tier, product type (OEM genuine vs. compatible), and whether the buyer is sourcing a standard catalog model or a custom-specification unit. Understanding the MOQ structure before issuing an RFQ prevents wasted negotiation cycles.
| Supplier Type | Typical MOQ | Price Tier | Lead Time | Notes |
|---|---|---|---|---|
| OEM manufacturer (Kyocera, Rohm) | 500–2,000 units | List price | 8–16 weeks | Sold through authorized distributors only |
| Authorized OEM distributor | 1–50 units | +20–40% over factory | 1–5 days (stock) | No volume discount below 50 units |
| Compatible printhead manufacturer (China) | 10–100 units | 40–70% below OEM list | 3–6 weeks | MOQ negotiable at 50+ units |
| Compatible printhead trading company | 5–20 units | 30–60% below OEM list | 1–2 weeks (stock) | Limited model range; resells factory stock |
| Custom / OEM-specification manufacturer | 500–1,000 units | Project quote | 12–20 weeks | Requires engineering review and tooling confirmation |
MOQ negotiation parameters: Compatible printhead manufacturers will typically reduce MOQ to 10–20 units for first orders when the buyer commits to a follow-on volume schedule in writing. Providing a 6-month or 12-month purchase forecast — even non-binding — shifts the negotiation from spot-buy pricing to program pricing, reducing MOQ requirements by 50–70% and unlocking 8–15% price reductions simultaneously.
For buyers sourcing multiple printhead models across brands — for example, Zebra printheads alongside SATO printheads and TSC printheads — consolidating the full order at a single supplier consistently achieves better pricing than separate single-brand RFQs. A supplier receiving a 300-unit order split across three brands has more flexibility on per-model MOQ than a supplier receiving three separate 100-unit RFQs.
2. Lead Time Planning: Sample, Production, and Buffer Stock

Lead time failures are the most common cause of production line disruptions in printhead procurement. The lead times published on supplier websites reflect factory-to-port time under normal conditions — they do not include sample evaluation time, inland freight, customs clearance, or incoming inspection at the buyer’s facility.
Sample Lead Time
Sample units for printer compatibility testing and print quality evaluation: 3–7 business days from most compatible printhead manufacturers with stock inventory. For non-stocked models or custom configurations, sample production lead time is 2–5 weeks. Always request a minimum of 3 sample units — single-unit sample testing does not provide statistically meaningful data on production-lot consistency.
Sample testing should run a minimum of 500 linear meters of media per unit under the actual printer model, media type, and energy settings used in production. This applies equally whether you’re evaluating Datamax printheads for a warehouse labeling line or Videojet printheads for a packaging coding system. Premature approval on short test runs misses thermal stress accumulation issues that appear after sustained operation.
Production Lead Time by Order Volume
| Order Volume | Standard Model (in stock) | Standard Model (production) | Custom / Non-catalog |
|---|---|---|---|
| 10–50 units | 3–7 days | 2–4 weeks | 10–16 weeks |
| 51–200 units | 5–10 days | 3–5 weeks | 12–18 weeks |
| 201–500 units | 7–14 days | 4–6 weeks | 14–20 weeks |
| 500+ units | 10–20 days | 5–8 weeks | 16–24 weeks |
These figures apply to compatible printhead manufacturers with established production lines for common models. OEM-source printheads through authorized distributors operate on distributor stock availability — lead time is days when in stock, 8–16 weeks when ordering against factory allocation.
Buffer Stock Calculation
Thermal printheads are consumable components with finite service life — typically 50–200km of media per unit depending on model and operating conditions. Procurement teams that order against current consumption without buffer stock absorb premium spot-buy pricing during stockout events.
Recommended buffer stock calculation: (monthly consumption in units) × (supplier lead time in months) × 1.5 safety factor. For a facility consuming 20 printheads per month with a 6-week supplier lead time: 20 × 1.5 × 1.5 = 45 units minimum buffer. Maintaining this buffer eliminates emergency air freight costs, which typically exceed the entire annual cost saving from bulk pricing on a 200-unit program.
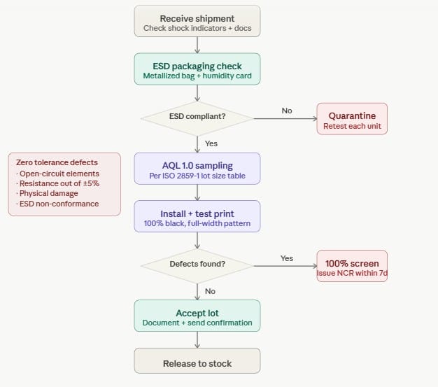
3. Quality Inspection Protocol: IQC and Pre-Shipment Verification

Thermal printheads are electrostatic-sensitive, precision-engineered components. Standard freight handling produces ESD events, mechanical shock, and humidity exposure that can damage units without visible external evidence. A receiving inspection protocol that relies on visual inspection alone misses the majority of latent defects that appear in service within the first 100km of use.
Pre-Shipment Inspection (PSI) — Factory Level
For orders above 100 units, specify pre-shipment inspection as a contractual requirement in the purchase order. The inspection scope should include:
Electrical continuity test: Each printhead resistor array is tested for open-circuit elements at the factory. A 300 DPI, 4-inch printhead with 1,248 elements should show zero open-circuit elements on delivery. Acceptable defect rate at PSI: 0% for open-circuit elements — a single missing dot element is a functional defect that requires replacement, not a cosmetic issue. This applies to all printhead models, from Citizen printheads in retail label printers to Markem printheads in high-speed packaging lines.
Resistance uniformity test: Full-array resistance measurement against the published specification. Individual element resistance should fall within ±5% of nominal (±3% for high-precision models). Elements outside tolerance produce visible density variation in printed output. Specify resistance uniformity test with data report per production lot.
Visual inspection criteria: No chipping or cracking of the substrate edges, no scratches on the overglaze print surface deeper than 1μm, no contamination on the electrode contact pads, connector pins straight and undamaged within ±0.5mm of nominal position.
ESD protection verification: Confirm that each unit is individually packaged in anti-static (pink poly or metalized) bags with humidity indicator cards. Units shipped in non-ESD packaging should be rejected regardless of electrical test results — transit ESD damage is non-visible and non-detectable without electrical testing.
Incoming Quality Control (IQC) — Buyer’s Facility
Apply AQL (Acceptable Quality Level) sampling per ISO 2859-1 to incoming lots:
| Lot Size | Sample Size (AQL 1.0) | Accept | Reject |
|---|---|---|---|
| 2–8 units | 100% (all units) | 0 defects | 1+ defect |
| 9–50 units | 13 units | 0 defects | 1+ defect |
| 51–150 units | 20 units | 0 defects | 1+ defect |
| 151–500 units | 32 units | 1 defect | 2+ defects |
| 501–1,200 units | 50 units | 1 defect | 2+ defects |
AQL 1.0 is the appropriate quality level for precision electronic components with zero field repair capability. Thermal printheads that fail in service cannot be repaired — replacement cost plus production downtime cost justifies tight incoming inspection standards.
IQC functional test procedure: Install each sampled unit in the target printer model. Print a full-width, 100% density test pattern at the manufacturer’s default energy setting. Examine output for: white vertical streaks (open-circuit elements), horizontal banding (resistance non-uniformity), edge lightness (substrate flatness deviation), and smearing (overglaze surface defects). Any of these defects in a sampled unit triggers full-lot 100% inspection before acceptance.
Acceptable Defect Rate Standards
| Defect Type | Acceptable Rate | Action if Exceeded |
|---|---|---|
| Open-circuit heating elements | 0% | Full lot rejection |
| Resistance out of ±5% tolerance | 0% | Full lot rejection |
| Physical damage (chip, crack, scratch) | 0% | Full lot rejection |
| Connector pin deviation >0.5mm | 0% | Full lot rejection |
| Packaging non-conformance (non-ESD bag) | 0% | Quarantine pending retest |
4. Payment Terms: Structure by Supplier Relationship Stage
Payment terms for thermal printhead wholesale orders reflect supplier credit risk assessment, order value, and buyer-supplier relationship maturity. New supplier relationships start at higher buyer risk (full prepayment); established relationships with track record migrate to open account or letter of credit terms.
T/T (Telegraphic Transfer) — most common for China-based suppliers:
- New supplier, first order: 30–50% deposit on purchase order confirmation; balance before shipment against bill of lading copy. This structure protects the buyer from full loss if the supplier fails to ship, while giving the supplier production cost coverage.
- Established supplier, 3+ orders: 30% deposit; 70% against documents (bill of lading, commercial invoice, packing list, test report). Negotiable to 20%/80% after 12 months of on-time delivery history.
- High-volume program (annual value >$100,000): Net 30 or Net 45 open account terms become negotiable, particularly when the buyer provides a purchase forecast and the supplier has established credit insurance on the account.
L/C (Letter of Credit): Applicable for orders above $50,000 where the buyer requires bank-guaranteed payment security and the supplier requires payment assurance before committing production capacity. L/C terms add $800–$2,500 in bank charges per transaction — justify the cost only on large single orders. For recurring monthly orders, T/T with open account is operationally more efficient.
Sample orders: Full prepayment is standard and non-negotiable for sample quantities. Sample unit pricing typically includes a 20–50% premium over production unit pricing — this is standard practice and not a negotiation point on initial sample orders.
5. Packaging and ESD Protection Requirements
Thermal printhead packaging specifications directly determine the incoming defect rate. ESD damage sustained during transit is the leading cause of infant-mortality failures — printheads that test electrically functional at the factory but fail within the first 50km of service. Specifying packaging requirements in the purchase order eliminates ambiguity.
Individual unit packaging (mandatory requirements):
- Anti-static bag: metallized three-layer laminate or pink polyethylene anti-static bag, surface resistivity 10⁵–10¹¹ Ω/sq per IEC 61340-5-1
- Humidity indicator card: 3-spot card indicating 10%, 20%, 30% RH exposure inside the sealed bag
- Foam insert: 25–40mm cell polyethylene foam, density 20–30 kg/m³, custom-die-cut to printhead geometry — prevents movement within the anti-static bag during handling
- Label: model number, serial number, production date, and resistance value (or lot resistance report reference) on each unit bag
Inner carton (per 5–20 units):
- Double-wall corrugated carton, minimum burst strength 275 kPa
- Individual units separated by foam dividers — no direct contact between printhead units
- Desiccant sachet: 5g silica gel per 10 units, sealed with humidity indicator
Master carton (per shipment lot):
- Triple-wall corrugated or wooden crate for orders above 200 units
- “FRAGILE — ESD SENSITIVE COMPONENTS — DO NOT DROP” labeling on all six faces per IEC 61340-5-1 handling requirements
- Drop and shock indicators (Tip-N-Tell or equivalent) on master carton exterior — provides evidence of mishandling during transit and supports insurance claims
Any deviation from individual anti-static bag specification is grounds for lot quarantine regardless of visual condition of the units. The cost of ESD testing to clear a quarantined lot ($15–$40 per unit for electrical screening) typically exceeds the cost of requiring the supplier to repackage conforming units before shipment.
6. Bulk Price Negotiation: Structure and Leverage Points
Thermal printhead bulk pricing is not fixed — it is a function of order volume, delivery schedule predictability, specification standardization, and relationship duration. Buyers who negotiate only on unit price leave 10–25% of available savings on the table.
Volume tier pricing — typical discount structure from compatible printhead manufacturers:
| Annual Volume (units) | Discount vs. List | Additional Leverage |
|---|---|---|
| 1–49 | 0% (list price) | None |
| 50–199 | 8–15% | Sample cost waiver |
| 200–499 | 15–25% | Net 30 payment terms |
| 500–999 | 25–35% | Private label option |
| 1,000+ | 35–50% | Annual framework pricing |
Negotiation leverage points beyond volume:
Purchase forecast commitment: Providing a non-binding 12-month forecast signals program-level buying intent and unlocks program pricing that spot buyers cannot access. Suppliers price spot buyers at higher margins to compensate for demand uncertainty.
Specification standardization: A buyer sourcing Intermec / Honeywell printheads, Godex printheads, and Toshiba printheads at 50 units each gets 50-unit pricing. The same buyer who consolidates the order at a single supplier across all three lines reaches 150-unit total volume leverage — unlocking the next pricing tier without changing actual quantities.
Payment terms as a negotiation variable: Offering 50% deposit (versus the standard 30%) in exchange for a 3–5% price reduction is a viable negotiation lever when the supplier’s cost of financing production is a real factor. Smaller factories with limited working capital frequently accept this trade.
Annual framework contracts: A 12-month blanket purchase order with quarterly releases locks in pricing against raw material cost increases and guarantees allocation in constrained supply scenarios. Framework contracts with release schedules add 5–10% price reduction over equivalent spot order pricing.
7. Step-by-Step Bulk Order Process: RFQ to Delivery
Step 1: Prepare the Technical RFQ Package
A well-structured RFQ eliminates three to five rounds of back-and-forth clarification and produces comparable quotes from multiple suppliers. Include:
- Printer make, model, and serial number range (e.g., “Zebra ZT410, 203 DPI, P/N P1058930-010”)
- Required quantity and delivery schedule (e.g., “200 units initial order; 50 units/month ongoing”)
- Required certifications (OEM genuine vs. compatible; CE/UL requirements)
- Packaging specification (reference Section 5 of this guide)
- QC requirements (reference PSI and IQC requirements from Section 3)
- Payment terms proposed
- Target unit price (if known) or request for tiered pricing by volume bracket
Step 2: Supplier Qualification
Before issuing a purchase order to a new supplier, verify:
- Business license and export qualification documentation
- Factory audit report (self-audit or third-party — SGS, Bureau Veritas, TÜV) dated within 24 months
- Sample units from current production lot (not showroom units)
- References from existing buyers in the same market (distributor or end-user)
- Resistance test report and electrical continuity test data from at least one recent production lot
Skipping supplier qualification on the basis of competitive pricing is the single most common source of wholesale procurement failures — a $0.50/unit price saving on 500 units ($250 total) does not compensate for a lot rejection requiring air-freight return of 500 units at $8–$15/kg.
Step 3: Sample Order and Evaluation
Order 3–5 units per model from the full printhead catalog. Run the sample evaluation protocol described in Section 3. Document the test results — print quality at default energy, print quality at ±10% energy adjustment, and 500-linear-meter endurance test results — before approving the production order.
Approval decision criteria: zero missing dot elements, resistance uniformity within ±5%, print density matching OEM reference output within ±10% optical density, no physical damage on arrival.
Step 4: Issue Purchase Order
The purchase order must specify: model number and printer compatibility (not just printhead part number), unit price by quantity tier, delivery schedule and Incoterms (FOB origin or CIF destination), packaging specification by reference to purchase order attachment, QC requirements including PSI and documentation package, and payment terms. Verbal agreements or email confirmations without a formal PO create disputes on delivery and specification — issue a signed PO for every transaction above sample quantities.
Step 5: Pre-Shipment Inspection
For lots above 100 units: request the factory electrical test report (100% continuity and resistance test data) before authorizing shipment. Review the report for any units flagged as out-of-tolerance — these should be replaced before shipment, not included with a notation. For orders above 500 units or annual programs above $30,000, a third-party PSI from SGS or Bureau Veritas at the factory location ($300–$600 per inspection) is recoverable in a single lot rejection prevention.
Step 6: Shipment and Customs
Thermal printheads ship under HS Code 8443.99 (parts of printing machinery) in most jurisdictions. Confirm the applicable import duty rate for your destination country before finalizing landed cost calculations — duty rates range from 0% (EU under most FTAs with China) to 3.5% (US MFN rate) to 7–12% in some emerging markets. Anti-dumping duties applicable to specific product categories and origin countries can add 10–25% to landed cost and are frequently overlooked in initial procurement cost modeling.
Step 7: Incoming Inspection and Acceptance
Execute the IQC protocol from Section 3 within 5 business days of delivery. Document results. Issue acceptance confirmation or non-conformance report (NCR) to the supplier within the contractual inspection window — most supplier warranties require NCR notification within 7–14 days of delivery. NCRs issued outside the contractual window are frequently rejected by suppliers, leaving the buyer with no recourse on defective lots.
8. Working with Hansprintec for Wholesale Printhead Supply
Hansprintec supplies thermal printheads across the full brand spectrum through direct factory sourcing and in-house quality control. The current catalog covers:
Industrial and commercial label printers: Zebra printheads, Datamax printheads, SATO printheads, TSC printheads, Intermec / Honeywell printheads, Toshiba printheads, Godex printheads, Citizen printheads
Coding and marking systems: Videojet printheads, Markem printheads, Domino printheads
Specialist and food retail: Bizerba printheads, Avery printheads, CAB printheads
Complementary consumables for complete system procurement: thermal transfer ribbons (wax, wax-resin, resin, near-edge/TTO), self-adhesive labels, and printer accessories including platen roller kits and cutters
MOQ structure: Standard models from 10 units; volume pricing tiers from 50 units; annual framework agreements from 200 units/year. First-order MOQ reductions available with purchase forecast documentation.
Lead time: Stock models ship within 3–7 business days. Non-stock models: 3–5 weeks. Full PSI documentation — 100% electrical continuity test report, resistance uniformity data, and packaging compliance confirmation — included with every shipment above 20 units.
QC protocol: Every printhead lot undergoes 100% electrical screening before shipment. ESD-compliant packaging (metallized anti-static bag + die-cut foam insert + humidity indicator) is standard on all orders.
Payment terms: T/T 30% deposit for new accounts; open account terms available for established accounts with 3+ order history.
Submit your printer model list and monthly consumption estimate to receive model-specific pricing, lead time confirmation, and sample availability at hansprintec.com/products.
FAQ
What is the minimum order quantity for thermal printhead wholesale? MOQ varies by supplier type: compatible printhead manufacturers typically require 10–100 units for standard models; OEM authorized distributors may supply from 1 unit at list price; custom or non-catalog models require 500–1,000 units minimum. MOQ is negotiable downward when the buyer provides a purchase forecast commitment for follow-on volume.
How long does a bulk thermal printhead order take? Stock models from a compatible manufacturer: 3–7 business days. Production orders for standard models: 3–6 weeks. Custom or non-catalog models: 12–20 weeks. Add 1–2 weeks for sample evaluation before production authorization, and 5–10 business days for incoming inspection at the buyer’s facility. Total procurement cycle from RFQ to production-ready inventory: 6–10 weeks for standard models under normal supply conditions.
What QC checks should I require before a printhead shipment? Require: 100% electrical continuity test (zero open-circuit elements acceptable), resistance uniformity test report (±5% tolerance), visual inspection certificate, and ESD-compliant packaging verification. For lots above 100 units, require a pre-shipment inspection report from the factory or a third-party inspection agency. AQL 1.0 sampling at incoming inspection covers the statistical verification at the buyer’s facility.
What payment terms are standard for wholesale printhead orders? T/T with 30% deposit on PO confirmation and 70% before shipment is the standard for new supplier relationships sourcing from China. Established relationships migrate to 30/70 against documents, then to Net 30 open account after 12 months of on-time delivery. L/C is applicable for single orders above $50,000 where payment security justifies the $800–$2,500 bank charge.
How do I verify a thermal printhead supplier before placing a bulk order? Request: business license and export documentation, factory audit report dated within 24 months, sample units from current production lot with electrical test data, and references from existing buyers. Run a sample evaluation of 3–5 units through 500 linear meters of production media before approving the bulk order. Suppliers who decline to provide sample units from current production — as opposed to pre-selected showroom units — represent a qualification failure regardless of pricing.
What is an acceptable defect rate for incoming thermal printheads? Zero tolerance for open-circuit heating elements, resistance out of specification, physical damage, and ESD packaging non-conformance. These are functional failures or latent damage conditions that produce service failures within the first 100km of use. Any supplier proposing an acceptable defect rate above 0% for these categories is describing a supply quality standard below the minimum for commercial thermal printing applications.

